pr_manager/doc/管理员手册.MD

3.0 KiB
Raw Blame History

管理员操作手册

一、Git服务器的Webhook配置(Gitlab为例)

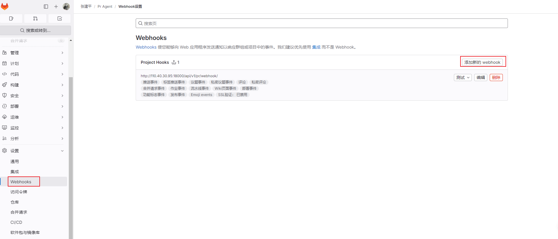
  1. 在Git服务器例如 GitHub、GitLab 等)中配置 Webhook确保当代码提交或分支更新时能够及时向 PR 管理系统发送通知。

个人访问令牌配置(配置Git服务需要用到) 个人令牌配置

项目访问令牌配置(配置项目服务需要用到) 项目令牌 项目令牌

  1. 配置时,请确认 URL 指向 PR 管理系统,并设置合适的触发条件,如 push 事件和合并请求事件。

Webhook 配置 Webhook 配置 Webhook 配置

二、PR管理系统中Git服务器的配置

【示例:当前配置以 GitLab 为例,后续可能支持 Gitea 等其他 Git 服务】

  1. 登录 PR 管理系统后台进入“Git服务器配置”模块。

Git服务器配置(Git地址跟秘钥地址参考个人令牌) Git服务器配置

  1. 填写 Git 服务器的地址、访问令牌以及其他必要参数。
  2. 测试连接,确保 PR 管理系统能够正常访问并与 Git 服务器进行数据交互。

在Git服务器配置中测试测试无误Pr系统会看到日志

三、PR管理系统中AI服务器的配置

  1. 在 PR 管理系统中找到“AI服务器配置”入口。

AI服务器配置(填写AI代理地址跟秘钥) AI服务器配置

  1. 配置 AI 服务器的地址、API 密钥和认证信息,确保系统可以调用 AI 服务进行代码评审或自动合并等操作。
  2. 完成配置后,执行测试以确认 AI 服务器已正确响应请求。

四、PR管理系统中项目配置

  1. 在 PR 管理系统中添加和配置项目,填写项目名称、代码仓库地址、分支信息等基本信息。

要通过PR管理系统管理项目需要在PR管理系统中添加项目填写项目名称、代码仓库地址、分支信息等基本信息。 项目配置

  1. 确认项目配置与实际仓库设置一致,确保后续的代码同步和合并操作不会出错。
  2. 定期更新项目配置,以反映任何仓库地址或分支结构的变动。

五、PR管理系统中指令配置

  1. 配置自动化操作指令,例如代码审查、自动合并、单元测试的触发指令等。

目前默认仅支持PR操作

  1. 每条指令应明确触发条件和执行步骤,以保障自动化流程的高效执行。
  2. 对常用指令编写详细的操作说明,并进行充分测试以确保其可靠性。

六、注意事项

  1. 配置过程中,请仔细阅读各系统的相关文档,避免因配置错误造成系统故障。
  2. 完成每项配置后建议逐个功能进行测试确保各项服务Webhook、Git服务器、AI服务器及指令均能正常工作。
  3. 定期检查配置状态,及时更新和修复配置问题,保障系统持续稳定运行。