2.1 KiB
2.1 KiB
管理员操作手册
本文档描述了配置 GitLab Webhook 的标准流程,重点操作如下:
1. 在 GitLab 中创建用户令牌
2. 在 PR 系统中创建 Git 服务配置
PR管理系统地址:http://110.40.30.95:10008/admin/
用户名:eapil
密码:Eapil!@345
3. 在 GitLab 中创建项目访问令牌
4. 在 PR 系统中创建项目配置
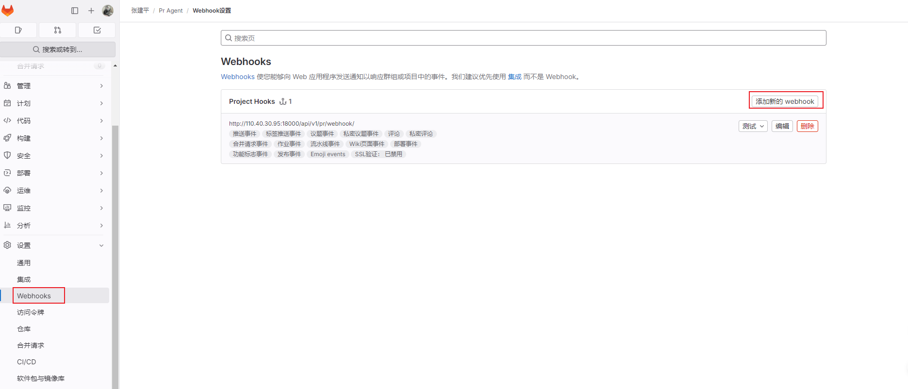
5. 在 GitLab 中配置 Webhook
- 打开 GitLab 项目的 Webhook 配置页面。
- 设置 Webhook URL 指向 PR 管理系统的webhook地址,暂时配置为:http://{{host}}/api/v1/pr/webhook/
- 将 Webhook 的Secret令牌设置为步骤3中创建的项目访问令牌。
- 由于目前只处理合并请求,所以触发来源选择
合并请求事件即可。 - 关闭SSL验证。

注意事项
- 每一步配置完成后都务必测试,确保各配置项工作正常。
- 请妥善保管令牌信息,避免泄露引发安全风险。
- 配置过程中遇到问题,请参考相应系统的详细文档进行排查。



