3.0 KiB
3.0 KiB
管理员操作手册
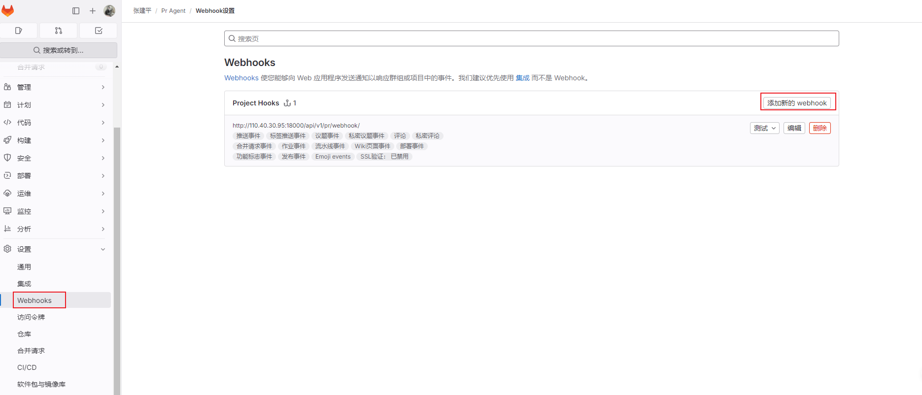
一、Git服务器的Webhook配置(Gitlab为例)
- 在Git服务器(例如 GitHub、GitLab 等)中配置 Webhook,确保当代码提交或分支更新时,能够及时向 PR 管理系统发送通知。
- 配置时,请确认 URL 指向 PR 管理系统,并设置合适的触发条件,如 push 事件和合并请求事件。
二、PR管理系统中Git服务器的配置
【示例:当前配置以 GitLab 为例,后续可能支持 Gitea 等其他 Git 服务】
- 登录 PR 管理系统后台,进入“Git服务器配置”模块。
- 填写 Git 服务器的地址、访问令牌以及其他必要参数。
- 测试连接,确保 PR 管理系统能够正常访问并与 Git 服务器进行数据交互。
在Git服务器配置中测试,测试无误Pr系统会看到日志
三、PR管理系统中AI服务器的配置
- 在 PR 管理系统中找到“AI服务器配置”入口。
- 配置 AI 服务器的地址、API 密钥和认证信息,确保系统可以调用 AI 服务进行代码评审或自动合并等操作。
- 完成配置后,执行测试以确认 AI 服务器已正确响应请求。
四、PR管理系统中项目配置
- 在 PR 管理系统中添加和配置项目,填写项目名称、代码仓库地址、分支信息等基本信息。
- 确认项目配置与实际仓库设置一致,确保后续的代码同步和合并操作不会出错。
- 定期更新项目配置,以反映任何仓库地址或分支结构的变动。
五、PR管理系统中指令配置
- 配置自动化操作指令,例如代码审查、自动合并、单元测试的触发指令等。
目前默认仅支持PR操作
- 每条指令应明确触发条件和执行步骤,以保障自动化流程的高效执行。
- 对常用指令编写详细的操作说明,并进行充分测试以确保其可靠性。
六、注意事项
- 配置过程中,请仔细阅读各系统的相关文档,避免因配置错误造成系统故障。
- 完成每项配置后,建议逐个功能进行测试,确保各项服务(Webhook、Git服务器、AI服务器及指令)均能正常工作。
- 定期检查配置状态,及时更新和修复配置问题,保障系统持续稳定运行。







