pr_manager/doc/管理员手册.MD
张建平 833b1fc60f .
2025-03-03 17:10:10 +08:00

2.1 KiB
Raw Permalink Blame History

管理员操作手册

本文档描述了配置 GitLab Webhook 的标准流程,重点操作如下:


1. 在 GitLab 中创建用户令牌

  • 登录 GitLab 后,进入用户设置
  • 新建个人访问令牌User Token
  • 保存该令牌,后续在 PR 系统中配置 Git 服务时需要使用。 用户令牌

2. 在 PR 系统中创建 Git 服务配置

PR管理系统地址http://110.40.30.95:10008/admin/

用户名eapil

密码Eapil!@345

  • 登录 PR 管理系统后台,进入Git服务器配置模块。
  • 填写 GitLab 服务器的地址及步骤1中创建的用户令牌等必要信息。 Git服务配置

3. 在 GitLab 中创建项目访问令牌

  • 进入对应项目生成项目访问令牌Project Token
  • 项目角色根据实际情况选择即可(开发者、维护者)。
  • 将此令牌保存好,后续将用于项目配置及 Webhook 秘钥设置。 项目令牌

4. 在 PR 系统中创建项目配置

  • 在 PR 管理系统中进入项目配置模块。
  • 添加新项目选择Git服务器、填写项目名称、仓库地址并输入步骤3中创建的项目访问令牌。
  • 配置完成后,测试项目连接是否正常。 项目配置

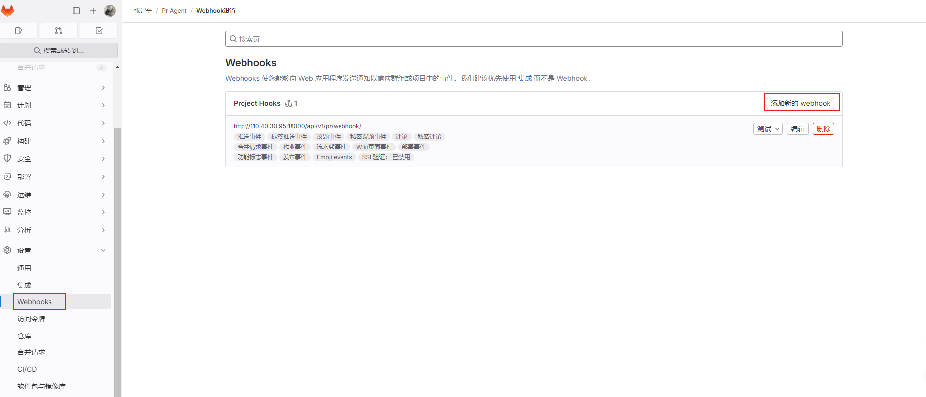
5. 在 GitLab 中配置 Webhook

  • 打开 GitLab 项目的 Webhook 配置页面。
  • 设置 Webhook URL 指向 PR 管理系统的webhook地址暂时配置为http://{{host}}/api/v1/pr/webhook/
  • 将 Webhook 的Secret令牌设置为步骤3中创建的项目访问令牌。
  • 由于目前只处理合并请求,所以触发来源选择合并请求事件即可。
  • 关闭SSL验证。 Webhook配置 Webhook配置

注意事项

  • 每一步配置完成后都务必测试,确保各配置项工作正常。
  • 请妥善保管令牌信息,避免泄露引发安全风险。
  • 配置过程中遇到问题,请参考相应系统的详细文档进行排查。